快速开始
本章节介绍如何快速接入 Stock MCP 服务,包括如何申请访问凭证(API Key)、配置鉴权信息、接入 MCP 平台以及使用不同权限组调用工具。
MCP API Key(Token)
免费申请 Token
API Key 是访问 MCP 服务的凭证,必须先申请才能使用 MCP 工具。当前面向机构用户免费发放 Token 试用,获取方法:
- 联系 DolphinDB 团队申请 MCP Token。
配置鉴权信息
在客户端或系统接入 MCP 时,需要在 HTTP 请求 Header 中添加鉴权信息:
Authorization: Bearer {YOUR_MCP_TOKEN}
{YOUR_MCP_TOKEN} 替换为实际获取的 Token。Token
是访问凭证,请妥善保存,不要在前端或公开环境中暴露。Stock MCP Server 地址
在各个 MCP Client 上,需要填写连接 MCP Server 的地址,当前的地址为:
mcpstockstrategy.dolphindb.com:8654/mcp
MCP 平台接入
支持多种接入方式,无论是在客户端、系统工具还是你熟悉的投研平台,都可以快速配置 API Key 并调用 MCP 服务,立即开始使用 Stock MCP 的数据和分析能力。
VScode Github Copilot 接入指引
打开 Copilot 聊天框,点击右下角 “工具”图示。
点击右上方 “Add MCP Server”,选择 “HTTP”模式。
输入 MCP Server 地址:"http://ip:port/mcp"。注意:需要将 ip 和 port
替换为实际使用的服务器地址和端口。
输入自定义 MCP Server 名称,如 “DDB MCP Server”。
在 mcp.json 文件中增加 “headers”字段,并保存文件。
{
"servers": {
"DDB MCP
Server": { "url":
"http://ip:port/mcp", "type":
"http",
"headers": {
"Authorization": "Bearer token" }
} }, "inputs": []
}
注意:
- 请将文件中的 ip、port 和 token 替换为实际使用的服务器地址、端口和 MCP Token。
- MCP Token 是由服务端颁发的访问凭证,具有效期。若 Token 失效,需要联系 DolphinDB 团队获取 Token,方可继续访问 MCP 服务。
保存 mcp.json 后,打开 Copilot 聊天框右下角的工具图示,选 Agent模式。
如果成功连接,可以看到刚才添加的 MCP Server。勾选所需工具,即可开始使用 MCP 功能。
Cherry Studio 接入指引
Cherry Studio下载地址:Cherry Studio - 全能的 AI 助手
下载并安装 Cherry Studio 后,点击界面右上角的 “设置”按钮进行配置。
进入设置界面后在左边侧栏选择 “MCP”,点击右上角的 “添加”,选择 “快速创建”,进入 MCP 添加界面。
在配置界面填入 MCP 服务器信息,类型选择可流式传输的 HTTP(streamableHttp),在 URL 中填入
http://ip:port/mcp,在请求头中填入 Authorization=Bearer
YOUR_TOKEN_HERE,并将 YOUR_TOKEN_HERE 替换为申请到的 MCP Token。
填写完成后,点击右上角的 “保存”,弹出 “服务器更新成功!” 提示即表示配置完成。
返回 MCP 设置界面,即可看到添加的 MCP 服务器,并启动该服务。
点击 MCP 服务进入详细界面,可查看和管理 MCP 工具。
配置服务器完成后,在 “话题” 界面下新建话题,在上方选择模型,在下方侧栏中选择 DolphinDB 的 MCP 服务,即可开始使用 MCP 功能。
操作步骤:
- 下载 Cursor: Cursor
注意:仅 Pro trial 或 Pro 版本的 Cursor 账户支持接入 MCP Server,普通账户无法完成以下操作。
- 打开 Cursor 平台,点击右上角设置按键,点击左侧边栏 “Tools & MCP”,点击 “New MCP
Server”,添加新的 MCP Server。
根据 MCP Server 的 URL 和 Token,在 JSON 文件中填写相应信息并保存。DolphinDB MCP Server 的 URL 示例为:
http://ip:port/mcp 确认 MCP Server 已启用,并在界面上显示绿灯,表示可正常使用。
-
点击右上角 “AI Pane” 按键,打开对话框。Agent 模式选择 “Agent”(只有该模式才能调用 MCP 工具),选择所需模型,如 deepseek-v3.1。
注意:不能选择推理模型,否则无法调用 MCP 工具。
配置完成后,即可使用 DolphinDB MCP Server 提供的工具和实时数据。
Trae 接入指引
操作步骤:
- 下载 Trae:TRAE - The Real AI Engineer | TRAE - The Real AI Engineer
- 登录 Trae 后,打开 AI 侧栏,点击右上角的 “AI功能管理”。
-
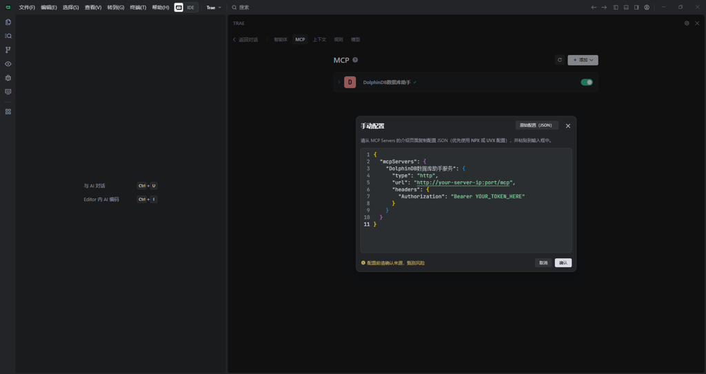
选择 “MCP”,点击右上角 “添加”,选择 “手动添加”。
-
在打开的手动配置界面输入以下内容:
{ "mcpServers": { "DolphinDB数据库助手": { "type": "http", "url": "http://ip:port/mcp", "headers": { "Authorization": "Bearer YOUR_TOKEN_HERE" } } } }配置说明:
- 将
ip:port替换为 DolphinDB 服务器的实际地址,必须以 /mcp 结尾。 - 将
YOUR_TOKEN_HERE替换为获取的访问令牌 Token。
- 将
-
点击确认后,即可看到已添加的 MCP 服务。服务默认已启动,如未启动,可手动启动。
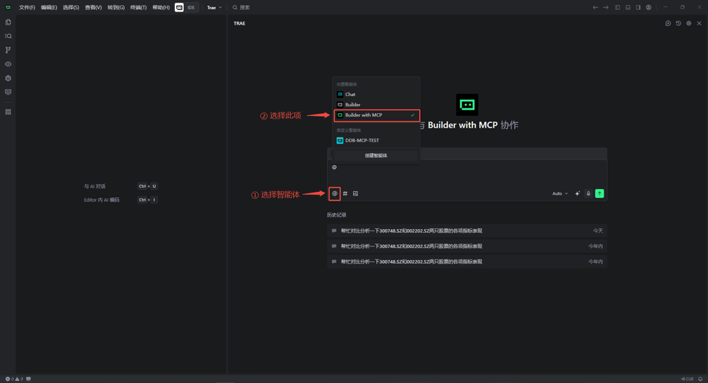
完成后点击返回对话界面,点击下方的 “@” 选择智能体,选择 Builder with MCP,即可开始使用 MCP 服务。
腾讯 CodeBuddy 接入指引
操作步骤:
- 下载 CodeBuddy:腾讯云代码助手 CodeBuddy - AI 时代的智能编程伙伴
- 登录 CodeBuddy 后,打开 AI 侧栏,点击右上角的 “CodeBuddy 设置”。
-
选择 “MCP”,点击右上角 “添加MCP”,进入配置界面。在左侧打开的手动配置界面输入以下内容:
{ "mcpServers": { "DolphinDB数据库助手": { "type": "http", "url": "http://ip:port/mcp", "headers": { "Authorization": "Bearer YOUR_TOKEN_HERE" } } } }配置说明:
- 将
ip:port替换为 DolphinDB 服务器的实际地址,必须以 /mcp 结尾。 - 将
YOUR_TOKEN_HERE替换为获取的访问令牌 Token。
- 将
-
按下 Ctrl+S 保存后,即可看到 MCP 服务默认已开启;如果未自动开启,需要手动打开。点击展开可以查看 MCP 服务提供的函数工具。
-
关闭设置界面,打开新的对话,即可直接使用 MCP 服务进行对话。
Dify 接入指引
点开工具页面,点击 MCP——添加 MCP 服务(HTTP)。将会显示如下界面,分别填入 URL 和请求头。
进入工作室,填写 system prompt,选择 MCP Server 连接,然后选择 LLM 进行调试。
