Orca 实时计算平台
1. Orca 概述
随着多集群部署逐渐成为常态,企业对流数据产品提出了更高的要求。多集群的流数据访问、计算和运维需求日益复杂,而传统流计算架构难以应对复杂任务之间的依赖关系表达、资源调度与高可用需求,逐渐成为业务发展的瓶颈。
当前流计算方案面临以下核心问题:
- 编码复杂,出错率高
用户需要手动推导不同引擎间的表结构,自行编写并行逻辑、级联关系、资源清理等代码,导致编码繁琐且出错风险高。
- 暴露底层概念,心智负担重
缺乏抽象层,比如流表的发布依赖
share
关键字,用户还需理解共享会话机制等系统细节,导致使用门槛较高。 - 部署与运维复杂
用户需手动指定流任务部署在哪台物理节点上。节点重启后,整套流计算框架需要重新搭建,缺乏自动恢复机制。
- 运维操作割裂
查看流表、写入数据、引擎预热等操作必须连接到特定节点执行,不利于统一管理和自动化调度。
Orca 在 DolphinDB 现有流数据产品之上提供了一层抽象与增强,核心目标是:
- 计算抽象
提供一套声明式 API,支持链式编程风格,简化流计算框架构建流程。用户无需关心表结构推导、并行度拆分、级联订阅与资源清理。
- 自动调度
系统根据构建的流图,结合集群拓扑与资源状况,自动完成任务的部署与执行,无需用户干预。
- 计算任务高可用
通过内置 Checkpoint 机制,当节点发生故障或机器宕机时,可自动恢复至最近一次快照状态,确保计算任务不遗漏任何待处理的数据。
2. 核心概念
本节将介绍 Orca 的基础概念,包括声明式 API 的编程模型、流图的类别与生命周期、流表的作用划分、子图与流任务的拆解等。
2.1 全限定名
DolphinDB 支持数据目录(catalog),用于统一组织各类数据库对象,包括对分布式表的支持。现在,Orca 进一步扩展了 catalog 的应用范围,将流图、流表和流引擎也注册进 catalog 中,使用户能够通过一种统一的方式访问各类元素。
为了唯一标识 catalog 中的对象,当前版本采用了 <catalog>.<schema>.<name>
的三段式命名方式,称其为全限定名(Fully Qualified Name,FQN)。
在为对象命名时,用户只需指定 name,系统将自动补全 FQN:
- catalog 由当前 catalog 决定
- schema 根据对象是流图、流表、引擎分别命名为 orca_graph, orca_table, orca_engine。
2.2 声明式 API
Orca 提供了一套声明式 API(Declarative Stream API,DStream API),用于简洁地构建实时流计算图。该 API 屏蔽了底层并行调度、订阅关系、资源清理等复杂逻辑,让用户聚焦于业务本身的表达。
用户无需手动推导表结构,编写并行引擎构建逻辑,显式订阅数据,编写任务清理与销毁逻辑。系统会将用户定义的 DStream API 转换为 DolphinDB
的函数调用(如
streamTable
、subscribeTable
、createReactiveStateEngine
等),并自动封装为可调度的流任务分发至各个节点执行。
DStream API 主要包含以下几类调用:
- 节点定义类:如
source
,buffer
,sink
,timeSeriesEngine
,reactiveStateEngine
等; - 节点修饰类:如
setEngineName
,parallelize
,sync
等; - 边操作类:如
map
、fork
等。
接口列表见9. 附录。用户的思维模式应类似构造链式数据结构:不断向尾部添加或修饰节点,逐步完成整个流图的拼装。
2.3 流图
使用 DStream API 构建的计算流程被抽象为一个有向无环图,即流图(Stream Graph),其中每个节点代表一个流表或引擎,每条边表示节点之间的数据传递关系(如级联或订阅)。
流图可分为逻辑流图和物理流图:
- 逻辑流图是用户调用 DStream API 一步步构建的流图,它代表实际业务逻辑。如图 2-1 所示。
- 物理流图是用户提交(
submit
)逻辑流图时,系统经过添加私有流表、应用调度优化、拆分子图与并行任务等过程得到的流图,它定义了实际的流任务。如图 2-2 所示。


为了管理流图的生命周期,Orca 定义了一系列状态和状态转移。分别是:
- building:任务已调度。当前系统中任务未分发、正在执行级联或构建订阅。
- running:任务已构建。流计算任务正常运行。
- error:可恢复错误。例如任务出现资源上的异常,需要重新调度。
- failed:不可恢复错误。例如任务本身逻辑有误,需要用户介入修改脚本,或是运行时内存溢出。
- destroying:用户请求销毁流图。当前系统正在销毁。
- destroyed:流图已销毁。状态机终止。
2.4 流表
Orca 支持两类流表,用于数据中转与存储:
- 私有流表是非持久化的流表,仅供当前流图使用,用于缓存中间结果、并行度匹配、多下游订阅等,不支持直接通过 SQL 语句查询。销毁流图时,会销毁流图中的所有私有流表。
- 公共流表是持久化流表,可同时被多个流图订阅,用于与外部交互、持久化输出或作为数据源,可直接通过 SQL 语句查询。当无任何流图订阅某公共流表时,该表将自动销毁并释放其全限定名。
2.5 子图与流任务
当用户提交逻辑流图时,系统会对逻辑流图进行如下处理:
- 检查环:通过拓扑排序检查是否成环,若存在环则报错;
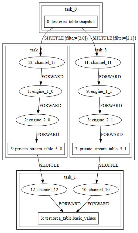
- 添加流表:添加私有流表缓存中间结果。比如某引擎存在多个输出或上下游节点并行度不同等情况。因为引擎只能级联输出,不可以被订阅,所以当有多个下游出现时,必须添加流表进行中转。上下游节点并行度不同时,需要中间流表,将上游数据汇总后按照下游并发度重新分发,这个过程称为 shuffle。
- 优化:删除多余的新增私有流表。
- 分割子图:将整个图拆分成并行度相同的、尽量长的子图(Subgraph)。这一步的目的是尽可能减少需要并行执行的任务数。
- 拆分计算任务:在子图内按照并行度拆分出流任务(Stream Task)。流任务是分发执行的单位,每个任务都会被调度到一个线程上运行,即一个流任务内部的引擎和流表构成级联关系,由一个线程按顺序执行。而流任务之间通过订阅传递数据。任务数的总量决定了系统线程的使用上限。Orca 会尽量减少任务数量以提升资源利用率。
- 添加 Channel :为了在流任务执行 Checkpoint 时对齐 Barrier(在数据流中插入的标记,详见 Checkpoint 机制),系统需要添加 Channel 。
如图 2-3 所示,红色方框代表子图,蓝色方框代表流任务:

3. 系统架构
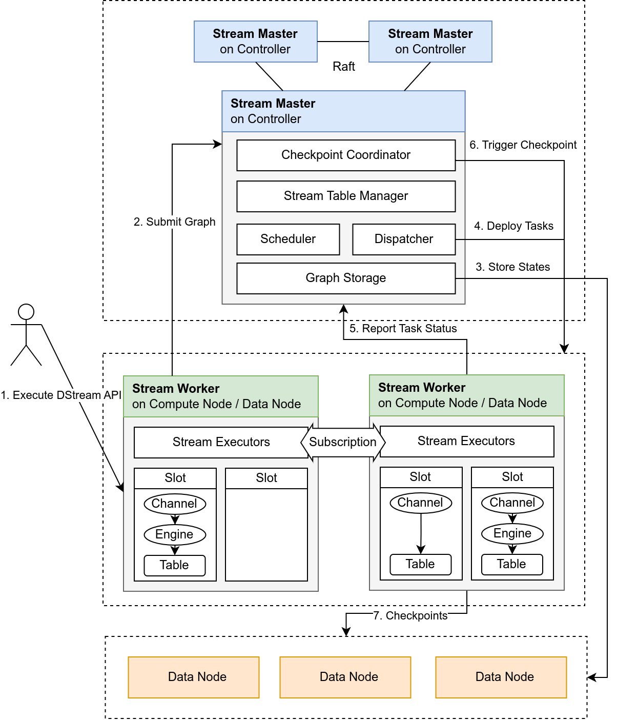
Orca 采用典型的 Master-Worker 架构,结合 DolphinDB 的分布式文件系统(DFS)实现流图的自动部署、任务调度与容错恢复。系统中各组件职责明确,通过集中式状态管理,实现了高可用的流计算平台。
3.1 整体架构
Orca 架构如图 3-1 所示:
- 用户通过调用 Orca 接口,提交流图定义;
- Stream Master 接收逻辑流图,并根据拓扑和资源状况生成物理流图和调度计划;
- Stream Worker 负责实际构建流表与引擎、运行任务、进行 Checkpoint;
- 所有核心状态(包括流图结构、调度记录、流表位置、Checkpoint 元信息等)均持久化至 DFS 表;
- 系统内部通过心跳检测、状态上报与 Barrier 机制实现计算图的高可用运行。

3.2 Stream Master
Stream Master 部署在控制节点(Controller)上,其职责如下:
- 接收用户请求(流图提交、删除、状态查询等);
- 接收 Stream Worker 的状态上报;
- 执行流图状态机(构建 → 运行 → 错误恢复 → 销毁);
- 分配任务到各个节点,管理并行度与资源隔离;
- 定时触发 Checkpoint,协调流图内所有任务执行快照;
- 维护元信息,持久化到 DFS 表。
3.3 Stream Worker
Stream Worker 部署在数据节点(data node)或计算节点(compute node),其职责如下:
- 接收 Stream Master 分发的任务,构建流表、引擎、级联与订阅结构;
- 执行并监控流任务(如聚合计算、状态计算、指标生成);
- 完成本地状态快照,上传Checkpoint。
Stream Worker 的数据处理完全在内存中实现,除公共流表以外,不做本地持久化。引擎状态通过 Checkpoint 记录。
4. 流任务调度
为实现任务的合理分发与高效执行,Orca 内置一套分布式调度算法,基于节点资源打分、调度规则匹配与流图拓扑解析,动态完成流任务的分配。系统还支持错误恢复重调度、计算组隔离等功能,确保资源隔离与运行稳定性。
4.1 调度原则
调度器遵循以下原则:
- 均衡负载:优先将任务分配至空闲资源充足的节点,避免 CPU、内存或磁盘资源过载;
- 计算组隔离:同一流图内的任务运行在同一计算组中;
- 流表调度约束:公共流表部署在数据节点;
- Siblings 任务亲和性:具有相同上游和下游的任务称为 siblings 任务,将它们分配至同一节点,减少通信代价;
4.2 节点打分机制
系统根据每个候选节点的资源,计算一个评分值表示该节点的调度优先级。对不同节点类型采取不同的评分标准:
- 计算节点的评分由其 CPU 使用率和内存使用率计算得到。
- 数据节点的评分由其 CPU 使用率、内存使用率和磁盘使用率计算得到。
4.3 调度流程与任务分配
调度过程基于贪心策略,整体流程如下:
- 任务复杂度排序:系统根据流任务中的算子数量,评估其复杂度,越复杂的任务越早被调度。
- 候选节点评分:按前述规则计算所有符合调度约束的节点分数。
- 节点优先筛选:
- 若任务包含公共流表,则限定在数据节点中筛选;
- 若任务不包含公共流表,限定在同一个计算组内筛选计算节点;
- 若某一节点已分配同流图 siblings 任务 ,则增大其评分值。
- 任务分配:将任务分配给得分最高的节点,并更新其评分值,确保后续任务感知当前负载变化。
5.计算任务高可用
为保障流计算任务在分布式环境中的稳定运行,Orca 通过流图级别的 Checkpoint 机制,在任何节点宕机、网络或存储故障场景下都能快速恢复计算任务,保证数据不丢失。
5.1 Checkpoint 机制
Orca 的 Checkpoint 实现基于 Chandy–Lamport 分布式快照算法,引入 Barrier标记流图内部的数据流的一致性边界,从而获得全局一致快照。
Checkpoint 的核心流程如下:
- Checkpoint Coordinator 组件定期触发 Checkpoint 任务,并向所有 source 节点注入 Barrier。
- source 节点在收到 Barrier 后将其原子性地写入流表,并记录当前流表的数据偏移量(offset)。
- 流图中的引擎或流表在收到上游的 Barrier 时,将自身状态做一次快照,然后将 Barrier 向下游传递。
- 当 sink 节点收到 Barrier,标志其上游所有节点均已完成快照。当所有 sink 节点都收到 Barrier,标志此次 Checkpoint 完成。
5.2 端到端一致性
一致性语义包含以下两种类型:
- AT_LEAST_ONCE:数据至少处理一次,即不会丢失,但可能会被重复处理。
- EXACTLY_ONCE:数据仅处理一次,既不丢失,也不重复。
Orca 的端到端一致性是指从数据源( source 节点)到数据接收端( sink 节点)的一致性,包括 source 端一致性,计算任务(除 source、sink 外的中间节点)的一致性和 sink 端一致性。如前文所述,Checkpoint 机制已确保了计算任务的一致性。若要实现端到端的一致性,还需实现 source 端和 sink 端的一致性:
- source 端一致性:source 端的一致性依赖于系统在重启后能够从指定位置恢复数据。由于使用了持久化的流表,可通过偏移量(offset)记录数据的回放位置,因此 source 端天然实现一致性。
- 计算任务一致性 :Orca 通过实现 Chandy-Lamport 分布式快照算法,保证计算任务在分布式环境中的全局一致性。
- sink 端一致性:sink 端一致性由流表类型决定,只有当除了 source 以外的所有公共流表都是 keyedStreamTable 或 latestKeyedStreamTable 时,依靠这两种流表的去重功能,将上游的重复数据过滤,才能实现端到端的EXACTLY_ONCE 一致性,否则只能实现端到端的 AT_LEAST_ONCE 一致性。
EXACTLY_ONCE 由于依靠键值的去重功能实现,因此只能保证内存中数据的主键唯一性。当某一主键被持久化后,keyedStreamTable 和 latestKeyedStreamTable 仍然能够接受新插入的相同主键。
这种方案可以确保内存中数据键值的唯一性,而不是全局唯一性。尽管如此,仍足以应对多路写入或网络延迟可能导致的重复提交问题。
5.3 Barrier 对齐
对于 EXACTLY_ONCE 一致性,在引擎或流表传递 Barrier 的过程中,如果有多个上游,则需要等收到所有上游的 Barrier 后再做快照。这个过程称作 Barrier 对齐。
Orca 引入了轻量级中间组件 Channel,该组件位于除 source 节点外的所有流任务中,用于实现 Barrier 对齐:
- Channel 位于引擎或流表的每一个上游通路上,接收到 Barrier 时会暂停该通路上的数据传输;
- 待所有 Channel 均收到 Barrier,则推动该流任务中所有下游引擎或流表依次完成快照。
- 完成后将 Barrier 转发至该任务的输出流表中,从而将其向下游传递。
6. 运维与权限
为了支持流计算任务的稳定运行与高效排障,Orca 提供了完善的运维接口与可视化支持。
6.1 流图运维
Orca 提供了丰富的运维函数,可对流图进行全面监控,详情请参考9. 附录。
6.2 可视化界面支持
除运维函数外,Orca 还提供了 Web 可视化模块,用于图形化展示流图结构与运行状态。该模块可展示当前集群中所有流图。图 6-1 展示了流图中某个节点的状态:

6.3 权限控制
Orca 的权限控制基于 DolphinDB 权限系统:
提交、删除等对流图的操作要求用户具有 COMPUTE_GROUP_EXEC 权限。
7. 使用示例:构建一分钟 K 线聚合与指标计算流图
本节将通过一个完整示例,演示如何使用 Orca 构建一个流计算图,实现对逐笔交易数据的 1 分钟 K 线聚合和常见技术指标(如 EMA、MACD、KDJ)的实时计算。
整个流程共分为五步,以下所有脚本均在计算节点运行。本示例脚本在集群的 cnode1 节点执行,集群总览如下:

7.1 准备工作
增加必要配置项:
- 在配置文件 cluster.cfg 中配置
persistenceDir
,用于持久化公共流表数据;
定义 catalog、指标函数与算子:
if (!existsCatalog("demo")) {
createCatalog("demo")
}
go
use catalog demo
编写技术指标函数:
@state
def EMA(S, N) {
return ::ewmMean(S, span = N, adjust = false)
}
@state
def RD(N, D = 3) {
return ::round(N, D)
}
@state
def HHV(S, N) {
return ::mmax(S, N)
}
@state
def LLV(S, N) {
return ::mmin(S, N)
}
@state
def MACD(CLOSE, SHORT_ = 12, LONG_ = 26, M = 9) {
DIF = EMA(CLOSE, SHORT_) - EMA(CLOSE, LONG_)
DEA = EMA(DIF, M)
MACD = (DIF - DEA) * 2
return RD(DIF, 3), RD(DEA, 3), RD(MACD, 3)
}
@state
def KDJ(CLOSE, HIGH, LOW, N = 9, M1 = 3, M2 = 3) {
RSV = (CLOSE - LLV(LOW, N)) \ (HHV(HIGH, N) - LLV(LOW, N)) * 100
K = EMA(RSV, (M1 * 2 - 1))
D = EMA(K, (M2 * 2 - 1))
J = K * 3 - D * 2
return K, D, J
}
定义聚合算子与指标算子:
aggerators = [
<first(price) as open>,
<max(price) as high>,
<min(price) as low>,
<last(price) as close>,
<sum(volume) as volume>
]
indicators = [
<time>,
<high>,
<low>,
<close>,
<volume>,
<EMA(close, 20) as ema20>,
<EMA(close, 60) as ema60>,
<MACD(close) as `dif`dea`macd>,
<KDJ(close, high, low) as `k`d`j>
]
7.2 构建流图并提交
使用 DStream API 定义流图,并提交。
g = createStreamGraph("indicators")
g.source("trade", 1:0, `time`symbol`price`volume, [DATETIME,SYMBOL,DOUBLE,LONG])
.timeSeriesEngine(windowSize=60, step=60, metrics=aggerators, timeColumn=`time, keyColumn=`symbol)
.buffer("one_min_bar")
.reactiveStateEngine(metrics=indicators, keyColumn=`symbol)
.buffer("one_min_indicators")
g.submit()
等待流图状态转为 running 后再进行后续操作,期间可通过以下接口查看流图运行状态:
getStreamGraphMeta()
示例输出(已转为运行中):
id | fqn | status | semantics | checkpointConfig | ... |
---|---|---|---|---|---|
df83...08 | demo.orca_graph.indicators | running | at-least-once | ... | ... |
如图 7-2 所示,在 Web 页面的流图监控模块中可以看到,cnode1 提交的流图在拆分后被分发至同属计算组 group1 的 cnode1 和 cnode3 执行。为确保计算资源隔离,系统不会将任务分发至其他计算组的节点。

7.3 插入模拟数据
以下脚本模拟写入了股票的秒级 K 线数据:
sym = symbol(`600519`601398`601288`601857)
ts = 2025.01.01T09:30:00..2025.01.01T15:00:00
n =size(ts) * size(sym)
symbol = stretch(sym, n)
timestamp = take(ts, n)
price = 100+cumsum(rand(0.02, n)-0.01)
volume = rand(1000, n)
trade = table(timestamp, symbol, price, volume)
appendOrcaStreamTable("trade", trade)
7.4 查询结果
通过 SQL 获取 1 分钟聚合 K 线和指标:
select * from demo.orca_table.trade
select * from demo.orca_table.one_min_bar
select * from demo.orca_table.one_min_indicators
7.5 清理流图
以下脚本会清理流图中定义的所有引擎和流表:
dropStreamGraph("indicators")
8. 未来规划
为持续提升 Orca 的功能完备性、灵活性与性能表现,未来我们将围绕以下方向进行优化:
8.1 功能增强
跨集群能力:支持跨 DolphinDB 集群的数据流动,包括跨集群订阅、跨集群流表访问以及跨集群 Join,满足多集群业务整合需求。
更丰富的状态控制能力:支持计算任务的灵活管理,例如暂停计算、重置流图状态等,提升运维与调试便利性。
更精细的参数调整:允许用户调整 DStream API
中自动生成的参数,如订阅参数(subscribeTable
)、私有流表配置(enableTableShareAndCachePurge
)等,实现更细粒度的性能调优。
声明式 API 的扩展:丰富 API 能力,支持用户在定义流表时显式指定分区数,支持在同一流图中使用 sourceByName 等高级用法,提升图构建灵活性。
可选的高可用协议:引入可选的流数据高可用协议,支持在不同容错级别与延迟表现之间灵活权衡,满足多样化业务需求。
可选的调度算法:提供灵活的流图调度策略,支持高吞吐与低延迟之间的自定义权衡,进一步允许接入用户自定义调度算法。
8.2 性能优化
物理流图优化:优化表连接性能,提升跨节点表连接的执行效率,减少数据 shuffle。
运行时优化:用级联代替订阅,进一步减小时延,提升运行效率。
Checkpoint 性能优化:针对 Barrier 对齐进行进一步优化,引入增量快照与异步快照机制,降低 Checkpoint 对计算性能的影响,缩短容错恢复时间。
9. 附录
Orca 提供了关于流图、流表、引擎、Checkpoint 等多种类型的接口:
分类 | 接口 | 功能简述 |
---|---|---|
定义 | createStreamGraph | 创建一个 StreamGraph 对象 |
StreamGraph::setConfigMap | 设置图的私有流表和订阅的配置项 | |
StreamGraph::source / keyedSource / latestKeyedSource / haSource / haKeyedSource | 定义流图输入源流表 | |
StreamGraph::sourceByName | 获取一个 Orca 创建的公共流表 | |
DStream::anomalyDetectionEngine | 定义异常检测引擎 | |
DStream::asofJoinEngine | 定义 asof join 引擎 | |
DStream::crossSectionalEngine | 定义横截面计算引擎 | |
DStream::cryptoOrderBookEngine | 定义数字货币实时订单簿引擎 | |
DStream::dailyTimeSeriesEngine | 定义日级时间序列引擎 | |
DStream::dualOwnershipReactiveStateEngine | 定义 Dual Ownership 响应式状态引擎 | |
DStream::narrowReactiveStateEngine | 定义生成窄表的响应式状态引擎 | |
DStream::orderBookSnapshotEngine | 定义订单簿引擎 | |
DStream::pricingEngine | 定义估值定价引擎 | |
DStream::reactiveStateEngine | 定义响应式状态引擎 | |
DStream::reactiveStatelessEngine | 定义响应式无状态引擎 | |
DStream::ruleEngine | 定义规则引擎 | |
DStream::sessionWindowEngine | 定义会话窗口引擎 | |
DStream::timeBucketEngine | 定义自定义窗口长度(长度相同或不同)的时间序列聚合引擎 | |
DStream::timeSeriesEngine | 定义时间序列聚合引擎 | |
DStream::equalJoinEngine | 定义等值连接引擎 | |
DStream::leftSemiJoinEngine | 定义左半等值连接引擎 | |
DStream::lookupJoinEngine | 定义 lookup join 引擎 | |
DStream::snapshotJoinEngine | 定义快照连接引擎 | |
DStream::windowJoinEngine | 定义窗口连接引擎 | |
DStream::buffer / keyedBuffer / latestKeyedBuffer | 定义中间结果流表 | |
DStream::sink / keyedSink / latestKeySink / haSource / haKeyedSource | 定义数据输出流表 | |
DStream::map | 定义数据转换逻辑 | |
DStream::fork | 定义流图分叉 | |
DStream::parallelize | 设置并行度 | |
DStream::sync | 汇总上游计算结果 | |
DStream::setEngineName | 设置当前引擎名称 | |
DStream::getOutputSchema | 获取表结构用于下游定义 | |
流图管理 | StreamGraph::submit | 提交流图以启动运行 |
getStreamGraph | 获取流图对象 | |
dropStreamGraph | 销毁流图 | |
purgeStreamGraphRecords | 删除流图记录 | |
流表操作 | appendOrcaStreamTable | 向流表插入数据 |
useOrcaStreamTable | 远程调用并操作指定流表 | |
select * from orca_table.<name> 或select * from <catalog>.orca_table.<name> | 查询流表内容 | |
引擎操作 | warmupOrcaStreamEngine | 预热流引擎以提升首批计算效率 |
监控运维 | getStreamGraphInfo/getStreamGraphMeta | 获取流图元信息 |
getOrcaStreamTableMeta | 获取流表元信息 | |
getOrcaStreamEngineMeta | 获取流引擎元信息 | |
getOrcaStreamTaskSubscriptionMeta | 获取订阅元信息 | |
getOrcaStateMachineEventTaskStatus | 获取状态机任务状态 | |
StreamGraph::toGraphviz / str | 输出拓扑结构 | |
Checkpoint 管理 | setOrcaCheckpointConfig | 配置 Checkpoint 参数 |
getOrcaCheckpointConfig | 查看 Checkpoint 配置 | |
getOrcaCheckpointJobInfo | 查看 Checkpoint Job 运行信息 | |
getOrcaCheckpointSubjobInfo | 查看 Checkpoint 子任务运行信息 |